Overview
This Quick Reference Guide (QRG) is designed to help you, the Buyer, understand how to cancel a published solicitation in eMMA and notify Vendors.
NOTE: For best results, access eMMA using the Google Chrome browser.
Prerequisite
This QRG assumes you have completed the steps for using amendments, or rounds, to modify an existing solicitation. If you have not done so, follow steps 1-21 of the QRG Create an Amendment but do not Send, Notify, or Publish the amendment.
If you need help at any time, email the eMMA Help Desk at emma.helpdesk@maryland.gov .
Step-by-Step Instructions
- Access eMMA at https://emma.maryland.gov and log in with your credentials.
NOTE: Depending on your agency, you may only need to click the State SSO Login (Secure Auth) button or the MDOT SSO Login (MSAzure) button and log in with your credentials.
- Click the Sourcing tab at the top of the screen and select Browse Sourcing Projects from the drop-down menu that opens.

- Use the search fields and filters in the list displayed to find the sourcing project for which you created an Amendment and click the Edit (pencil) icon to the left to view the project (you can click the hyperlinks for the project or ID).
- Click the Prepare Solicitation tab on the left-hand side-panel and click the Setup subtab.

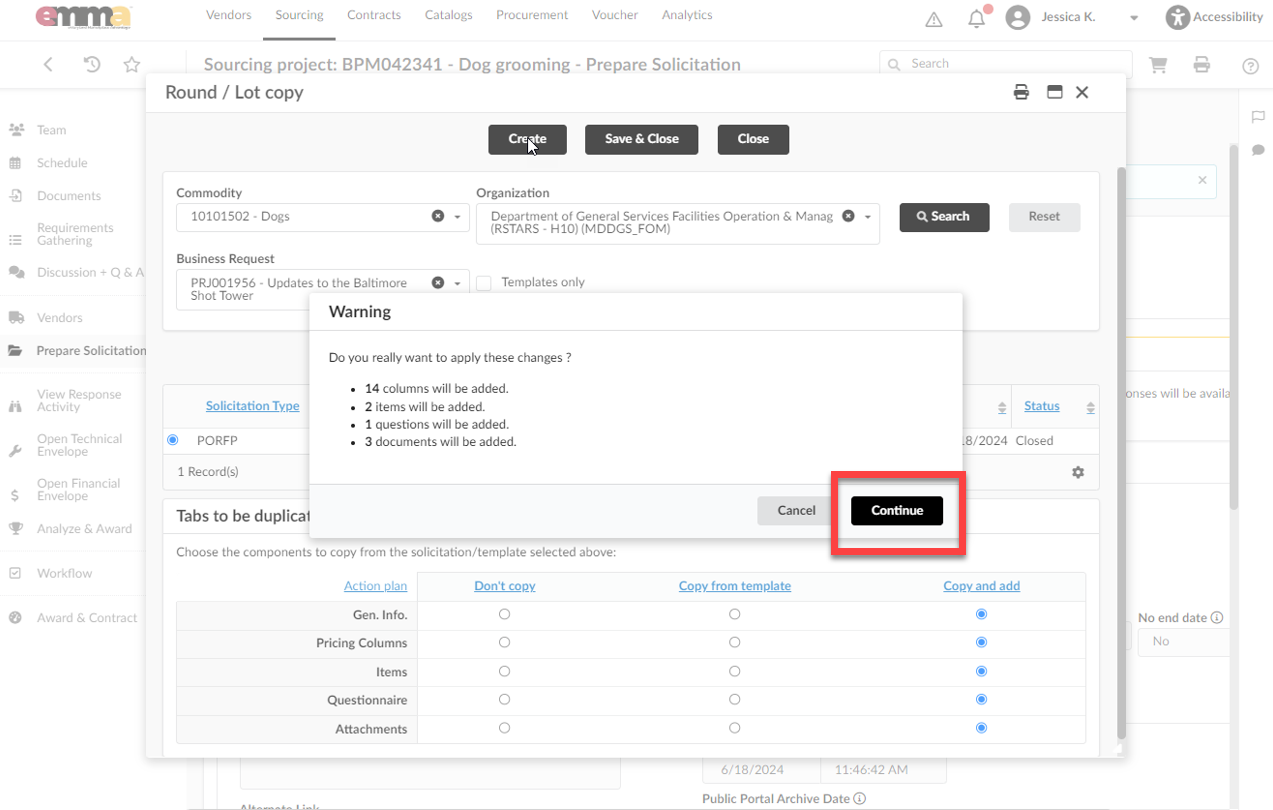
- Click the Other Actions button and select the Create a New Round option from the drop-down menu that opens. A new window opens.

- Click the Create button at the top of the webpage.

- Click the Continue button in the prompt.

- Click the Solicitation Title field to edit the title and add “Cancelled” to the end of the solicitation title.

- Update the Due / Close Date to be at a later time today. Provide yourself with enough time to complete the cancellation process.
- Click the green Send button along the top of the page to send the new round immediately. A pop-up window opens and lists all added Vendors selected in the Vendors tab.

- Scroll to the bottom of the pop-up window to see an example of the email notification that is sent to Vendors.
- Click the main body of the email to edit the message text and provide a brief explanation of why this Solicitation is cancelled.

- Click the Send and close button in the pop-up window. A prompt appears asking for confirmation to notify Vendors. Click OK. This sets up the notification to Vendors regarding the Amendment and changes the Amendment status from “Draft” to “Open.”

- Click the Save button at the top of the page.
If you browse for your Solicitation, the new title displays in the list, however the solicitation still shows “In progress.”
- Click the Notify Commodity Vendors button at the top of the page. Click OK at the prompt.

- Click the Publish Notification button and click OK in the prompt.

- Click the Save button at the top of the page.
- Click the Project Info tab on the left-hand side-panel.

- Click the Cancel Project button in the drop-down menu. A prompt opens asking you to confirm that you want to cancel the Solicitation.

If you do not see the Cancel Project button, click the Other Actions button at the top of the page to open a drop-down menu and select the Cancel Project option.
- Click the OK button in the prompt to cancel your published Solicitation. The page refreshes.
Your Solicitation is now cancelled. The Project Status now shows as Cancelled.

If you browse for this Solicitation, the project status shows as Cancelled.
